MikroTik hAP be3

Случайно зайдя на сайт микротика, обнаружил это.

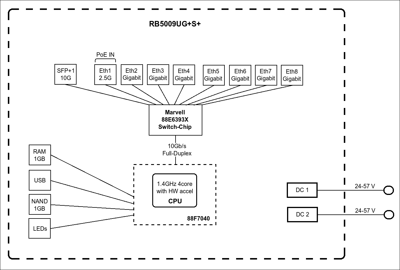
Не знаю как давно они его представили, но теперь если честно он выглядит как потенциальный кандидат на замену или в дополнение RB5009, хотя в нем нет SFP+

Похоже микротик решили развивать и поощрять использование контейнеров на своих устройствах.

Тут еще и блютуз добавили, пока правда не очень понимаю как его можно в нем использовать.

Думаю это устройство стоит тут обсудить :slightly_smiling_face:

Они недавно выложили видео с рекламой этого устройства, потом удалили (выглядело или как такая реклама или попытки записать видео с анонсом данного устройства, еще неделю назад на сайте не было информации по этому устройству, видимо, только добавили, видео, кстати, выложили в карточку

Вообще двоякие ощущения вызывает данное устройство, я подумываю проапгрейдить свой wifi и нужны именно точки доступа, хочется что-то современное, даже тему создал на форуме.

В итоге из интересных кандидатов у меня Ubiquity U7 Lite за 10-11к - ничего лишнего, чисто точка доступа
Из микротов это cap ax за 12-14к

MikroTik hAP be3 - , нууу в качестве роутера интересно, особенно с учетом поддержки thread и matter, но переплачивать за все это как за точку доступа как-то не особо хочется…

Цена, думаю, будет в районе 19-20к на старте.

Судя по BT и USB портам, думаю, что расчет у микротов будет на то, что данное устройство будут брать в качестве такого себе перевертыша софтового роутера - поставил эту железку, воткнул zigbee свисток, запустил на нем же adguard home, asterisk, home-assistant, воткнул USB диск и поставил торрентокачалку. Доступ к файлам есть через их фирменное приложение.

Такой себе, взрослый кинетик.

BT, кстати, и раньше был в микротах, но чисто в качестве трекера меток, тут есть подозрение, что они его пробрасывают в matter т.к. в списке приложений есть HA-otbr-matter

SFP порта нет по причине того, что устройство позиционируется как домашний комбайн, а ему sfp+ не нужен, спасибо за 2.5Г порты, RB5009 и RB4011 это устройства из другой ниши.

Ну за 19-20к выглядит совсем привлекательно, когда упадет до своей РРЦ по курсу, рассмотрю как точку доступа для себя наверное, мне одного такого будет вполне достаточно.

До РРЦ не упадет, по крайней мере у нас, на озоне курс где-то в районе 100, с учетом РРЦ $179.00 дуюмаю, что на озоне через год будет стоить в районе 18к, во всяких DNS - 25к

RB5009 полтора года назад получилось поймать на озоне за 19.5, что близко к его ррц :slight_smile: Хочется верить в лучшее

как это не нужен? все переходят на гпон, вообще надо клепать уже гпон роутеры со встроеным оптическим портом или сфп дыркой для тупого гпон модуля, а мозги делать в софте

я уже такой фрицбокс купил, но там мало портов и настройки для домохозяек, зато есть дект база и есть микро атс, а в микротиках нет дект

я бы хотел 8 портов, 1 сфп гпон, дект с микро атс и принтсервер

вчера стал гуглить, есть ли пакет принтсервера, а оказывается нет, но есть с самбой
ну и еще wifi 6 чтобы был, 7 не нужен дома

вот тут согласен, банально как-то хочется для такого количества 2,5 гб портов нормальный аплинк

вот, вышел новый фрицбокс уже, со встроеным гпон

я себе такой купил без усб и всяких умных домов по дект каналу и без медиасервера (потому и усб нет)

у него сфп+, в комплекте идет гпон и аон модули, еще можно купить 10 гбит гпон

вроде как провайдеры начали предоставлять 2.5гбит инторнет, так что у этого роутера запас есть
у меня сейчас фрицбокс доксис, так в этом году осенью ему будет 10 лет :weary_cat:
и то я его купил юзаный

Давно для микротиков 2.5Г порты стали нормой?
Я как-то свой 4011 хотел обновить до 5009, посмотрел, что даже по деньгам будет примерно выходить аналогично, надо заморочиться только.

Но у меня трушный 10Г. Порт и 5Г через свитчи на локалку (у меня наоборот 10Г локалка и 1Г порты на аплинк)
На 5009, sfp+ шарит общий интерфейс с остальными портами

Поэтому, когда я говорю, что не нужен sfp+ для подобных устройств я подразумеваю, что по моим предположениям с интерфейсами у этих чипов так же плохо обстоят дела, как и у Intel Atom и там либо USB3 порты, либо SFP+, а если и USB и SFP+ и еще и WiF, то этот самый sfp+ порт увеличит цену сабжа с условных 18к до 26-28к, а такое подорожание явно не повысит продажи устройства.

У микротов сейчас есть заметное разделение линеек:

  • красивенькие пластиковые корпуса, округлые формы и желание поставить на тумбочку - домашние роутеры с USB портами
  • металлический корпус и возможность установки в стойку, SFP и различные способы питания - корпоративные решения

А наши хотелки объединить 1 и 2 приведут к повышению цены в 1.5 раза и околонулевым продажам.

Собственно, как в моем случае: я хочу wifi 7 точку доступа за относительно дешево, чтобы купить их 4 штуки и повесить на потолок, а у микротиков, причем, чтобы был 2.5Г аплинк, а у микротивов, ибо cap ax с 1Г аплинком, либо hap be3 с идеаом по интефейсам, но космической ценой и переплатой за USB порты, возможность запуска docker, кучу оперативки и ядер.

в этоим их и ошибка

красивенькие округлые коробочки выглядят совсем некрасиво и никто в здравом уме их домой не будет покупать, ибо изначально софт для дома не позиционировался и

отсюда и проистекает ниша домашних роутеров - только для сетевиков с домашними лабами

запускать на роутере с 2гигами озу контейнеры наверное и и можно
а зачем?

вот достал свои “красивые” коробочки, особенно вон та верхняя из софт тача, из которой начал пластификатор вылазить и она вся теперь выглядит мерзко, липко и на нее липнет весь мусор

был у меня простой хап лайт, не башня, так он выглядел круче

квадратный, ровный и чоткий короче :smiling_face_with_sunglasses:
вобщем я продаю микротики, собрался этот брать для дома
hAP ax S

wifi 6 есть, сфп есть, хотя бы 5 нищих гигабитных портов вместо 8
а больше ничего и нет в плане каких-то моделей

Ну для большинства наверное действительно незачем, но для пользователей из России это удобный способ компенсировать отсутствие некоторых полезных в нынешнее время протоколов в RouterOS.

Ну там можно посмотреть магазин приложений. В целом, видно , что позиционирование сейчас идёт у сторонку кинетиков (насколько я представляю их). Adguard ставится, торрентоккчалка ставится, доступ к локалке и файлам есть в фирменном приложении Back To Home

Ну а дальше они предлагают поставить всякие базы знаний, HomeAssistant и прочее, причем есть уже matter аддон прямо от самих микротиков.

По сути, это когда кинетика уже мало, а миник с PVE, софтооутером и runtipi ещё слишком сложно, а тут приложения из магазина устанавливаются 1 кнопкой.

Я не суажуя что приветствую такие сценарии использования, но тики явно их видят и держат в голове.

У них сейчас и зелёные роутеры же выходят, по сути, они позиционируются как NAS + сервер приложений, но вот приложения то запустить можно, а зачем? За эти деньги можно взять сервак на линуксе и развернуть там кубер, Komodo, ArgoCS, Jenkins, Gitlab + Runner а не вот это вот все